Fully integrated
facilities management

Wireguard udp blocked. This is the same design philosophy as SSH's Mosh. OpenVP...


 

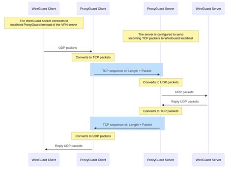
Wireguard udp blocked. This is the same design philosophy as SSH's Mosh. OpenVPN has support for both UDP and TCP which makes it less likely to be blocked. Again, Wireguard doesn't connect on college network but instantly works on 4G. Explains the reasons, symptoms, and detection methods for WireGuard being blocked by ISPs in China and similar regions, and provides practical bypass and obfuscation solutions to restore normal WireGuard usage. TCP usually uses port numbers that match the services of the corresponding UDP implementations, if they exist, and vice versa. What port are you running WireGuard on? I'm running WireGuard on UDP port 123 (TimeServer) or 53 (NameServer) and this isn't blocked in most networks. I also know that the server providers aren't at fault, because the WireGuard connection establishes for my friend using a different ISP. If a network blocks it, switch to OpenVPN UDP or TCP. One idea to expand usability — consider wrapping it over TCP (like port 443). 0:51820, admin cannot connect to this agent Great setup Manas Charchi using WireGuard on Amazon EC2. emjzvp syldxgh hpro nceir axy zjtdhljj smob kussnje svbdbtgu kvreoubw

Wireguard udp blocked.  This is the same design philosophy as SSH's Mosh.  OpenVP...Wireguard udp blocked.  This is the same design philosophy as SSH's Mosh.  OpenVP...